Since it's not listed anywhere as far as I can tell in the first post, where do I extract these fucking files?
Printable View
Since it's not listed anywhere as far as I can tell in the first post, where do I extract these fucking files?
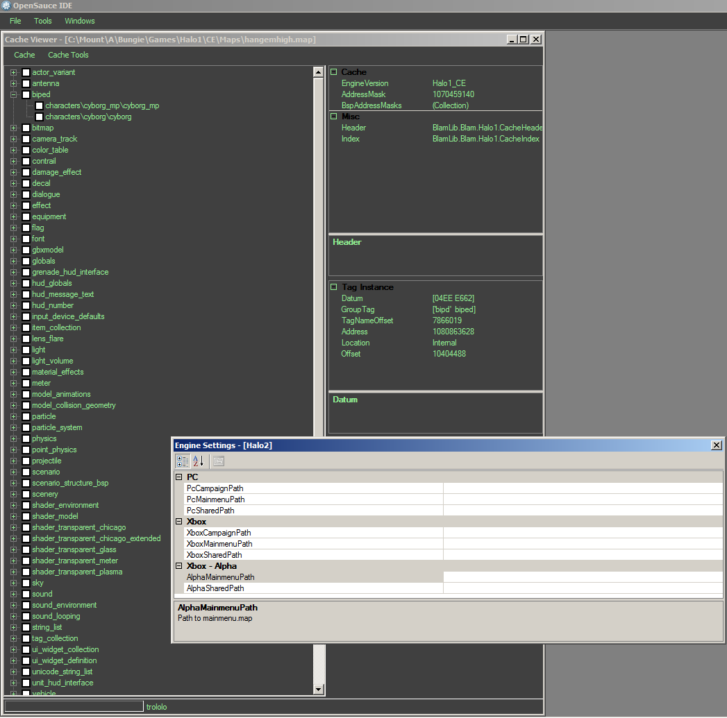
Just pushed some changes to the code repo that largely relate to CacheView in OpenSauceIDE. Opens all supported engine's cache files and displays their information. Haven't finished adding the UI code for tag extraction yet, however.
Just pushed some WIP changes, mostly relating to CacheView's tag extraction. Haven't done any specific testing yet for the extraction UI logic, but it's based mostly off the old H2GuerillaRadio code and the current BlamLib.Test's tag extraction unit tests. The most code hacks I've done in a long time, but I'm just doing this to finally have a UI over the extraction APIs that I can use. End users beware.
Attachment 2028
03.25.11 21:01:41 file_open('tags\i've got a lovely bunch of corncobs.project_yellow') error 0x00000002 'The system cannot find the file specified. '
03.25.11 21:01:41 couldn't open project_yellow tag 'i've got a lovely bunch of corncobs.project_yellow'.
03.25.11 21:01:41 failed to load scenario tag 'levels\test\tutorial\bkup\tutorial'
03.25.11 21:01:41 Increasing sound decompression buffer size to 1048576 bytes
03.25.11 21:01:41 file_open('tags\i've got a lovely bunch of corncobs.project_yellow') error 0x00000002 'The system cannot find the file specified. '
03.25.11 21:01:41 couldn't open project_yellow tag 'i've got a lovely bunch of corncobs.project_yellow'.
03.25.11 21:01:41 failed to load scenario tag 'levels\test\tutorial\bkup\tutorial'
03.25.11 21:01:41 need to get the following tags:
03.25.11 21:01:41 i've got a lovely bunch of corncobs.project_yellow
03.25.11 21:01:41
03.25.11 21:01:41 game_load() failed.
:L
The files hosted on the first page are outdated and thus no longer supported. Since OS is still in development, the only supported builds are current builds based on the most recent codebase. Right now, only people who know their way around visual studio can compile a build since, like say, it's still in development.
Why don't you just remove those downloads from the front page already? :P
Punishment for those who don't read :p. I really hate when people don't read or BTFW (browse the fucking web). Sometimes I hate myself, but that's beside the point.
And I have a firm belief in that, when it comes to the internet, nothing should ever be removed, only appended. When the next version of OS is ready, this thread will get locked (since I can still lock my own threads) with a last post pointing to the new OS thread.
Can you make it compatible for V1.9 please? I really want to see what OS can do, but it's hard with that error...
The current codebase is compatible with 1.09